• +43 463 219095
  • +49 8031 58180 11
Navigation überspringen
  • Unternehmen
    • Unternehmen Übersicht
    • Management
      • Mario Rosenfelder
      • Thomas Terbuch
      • Bernhard Rosenfelder
    • Standorte
      • Rosenheim
      • Klagenfurt am Wörthersee
    • Karriere/Jobs
      • Karriere - Übersicht
      • Junior Data Analyst
  • Beratung
    • Beratung Übersicht
    • Controlling-Strategy-Konzept
      • Controlling Strategy
      • Forecast Controlling
      • Operatives Management
      • CPM
      • Erfolgsrechnung
      • Deckungsbeitragsrechnung
      • Kostenrechnung
      • Prozesskostenrechnung
      • Kontenplan
      • Finanzmanagement
      • Legale Konsolidierung
      • Vertriebscontrolling
    • Controlling-Strategy-Planung
      • Bilanzplanung
      • Operative Planung
      • Werttreiberplanung
      • Strategische Planung
      • Finanzplan
      • Budgetierung
      • Vertriebsplanung
    • Controlling-Strategy-Reporting
      • IBCS®-Standards
      • IBCS®-Workshop
      • HICHERT® SUCCESS-Regeln
      • ONE PAGE Reporting
      • ESG Reporting
      • BEPS Pillar II
      • Konzernreporting
      • Berichtswesen
      • Dashboard
      • Business Intelligence
      • Business Analytics
      • Data-Warehouse
  • CPM-Software
    • CPM-Software Übersicht
    • BusinessPlanner
    • Lucanet
      • Lucanet Übersicht
      • Lucanet Power BI App
    • CCH Tagetik
    • Microsoft BI
      • Microsoft BI Übersicht
      • Power BI
      • Power ON
      • Microsoft Fabric
    • SAP BI
      • SAB BI Übersicht
      • SAP Business Data Cloud
      • SAP HANA
      • SAP Analytics Cloud
      • SAP Datasphere
      • SAP KPI Dashboard
    • Cubeware BI
    • Power Apps
  • Referenzen
  • Termine
  • Blog
  • Downloads
  • Home
  • Referenzen
  • Brimi

Brimi

Aufbau eines Datawarehouse für das Vertriebscontrolling

Der Kunde

Bereits in den 1920er-Jahren wurden in der kleinen Sennereigenossenschaft Schabs und in der Sennerei Brixen die Milch veredelt und verkauft. 1969 erfolgte der Zusammenschluss der beiden Sennereien aus Südtirol und die Gründung des Milchhofes Brixen - Brimi. Brimi gehört zu den bedeutendsten Produzenten von Mozzarella- und italienischen Frischkäsespezialitäten auf dem italienischen Markt und ist auch international tätig. Das Unternehmen hat ca. 1.000 Südtiroler Bergbauern als Mitglieder, beschäftigt rund 200 Mitarbeiter, exportiert in über 40 Länder und verzeichnete im Jahr 2024 einen Umsatz von über 130 Mio. Euro.

Im Interview mit unserem Referenzkunden

Das Projekt

Ziel des Projekts war die Umstellung der bestehenden Reportinglösung Cubeware auf Microsoft Power BI. Anlass dafür war die parallele Einführung des neuen ERP-Systems Microsoft Business Central. Dabei war es von zentraler Bedeutung, die in Cubeware gewohnten Funktionen und Strukturen beizubehalten und eine möglichst nahtlose Übergabe der Daten vom alten System hin zu Business Central sicherzustellen.

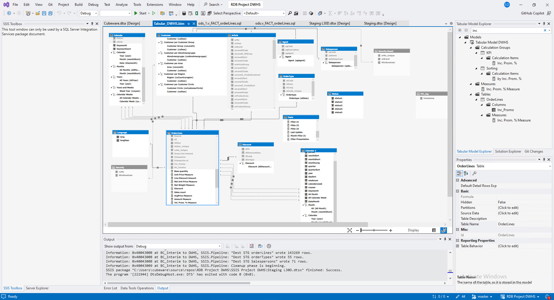
Kernanforderung war die Möglichkeit, sowohl historische Daten aus der Cubeware-Lösung als auch aktuelle Daten aus dem neuen ERP-System gemeinsam auswerten und vergleichen zu können. Um dies zu ermöglichen, wurde ein neues Data-Warehouse auf Basis von Microsoft SQL Server aufgebaut. Die Befüllung erfolgt über SQL Server Integration Services (SSIS), wodurch ein stabiler und automatisierter Datenimport aus den unterschiedlichen Quellsystemen gewährleistet ist.

Für die Auswertung wurde ein tabellarisches Datenmodell mit SQL Server Analysis Services (SSAS) in Visual Studio erstellt. Dieses Modell bildet die zentrale Grundlage für die neuen Reports in Power BI. Gleichzeitig könnte das neue Modell auch weiterhin mit Cubeware genutzt werden, was einen sanften Übergang für bestehende Anwender ermöglicht. Hier zeigt sich ein großer Vorteil von Cubeware: Das Tool kann sowohl Cubes als auch Tabular-Modelle auswerten und bietet damit weiterhin eine flexible Frontend-Alternative für hybride Systemlandschaften. Voraussetzung für die Nutzung von SSAS-Modellen mit verschiedenen Frontends ist, dass sie am SQL Server mit Analysis Services erstellt wurden.

Eine besondere Herausforderung stellte die parallele Einführung des neuen ERP-Systems während der Projektlaufzeit dar. Die daraus resultierenden Änderungen und Erweiterungen an der Datenstruktur erforderten ein hohes Maß an Flexibilität und eine enge Abstimmung mit dem ERP-Projektteam.

Ein weiterer Schwerpunkt lag auf der Benutzerakzeptanz: Viele der künftigen Anwender waren bereits seit Jahren mit Cubeware vertraut und diese Lösung hat sich als sehr funktional und benutzerfreundlich erwiesen. Um einen reibungslosen Übergang zu gewährleisten, wurde die neue Reportingoberfläche in Power BI bewusst an die gewohnte Darstellung und Funktionalität von Cubeware angelehnt. Bestehende Funktionen wurden nachgebildet und neue, längst gewünschte, Funktionen umgesetzt. Die Nutzerfreundlichkeit stand bei der Entwicklung der Reports stets im Vordergrund.

Ein besonderes Feature des neuen Modells ist die Mehrsprachigkeit: Mithilfe von Übersetzungstabellen und der nativen Übersetzungsfunktionalität von SSAS konnten mehrsprachige Reportinhalte umgesetzt werden. Dies ermöglicht es den Anwendern, Berichte flexibel in der bevorzugten Sprache darzustellen – ein nicht unerheblicher Mehrwert im zweisprachigen Südtirol (deutsch/italienisch) und internationalen Umfeld (englisch).

Auch das Thema Datensicherheit und Datenschutz wurde umfassend berücksichtigt. Mittels Row Level Security (RLS) wurde sichergestellt, dass Vertriebsmitarbeiter ausschließlich Zugriff auf Daten ihrer eigenen Kunden erhalten. Die Berechtigungslogik basiert auf Active Directory Gruppen, die eine automatisierte Verwaltung der Zugriffsrechte ermöglichen. In Sonderfällen können zusätzlich manuelle Berechtigungen vergeben werden, um individuelle Anforderungen abzudecken.

  • Referenzbericht Brimi: Microsoft Power BI App
  • Referenzbericht Brimi: SSAS Tabular Model

Die Vorteile im Überblick

  • Zentrale, moderne Reportingumgebung mit Microsoft Power BI
  • Weiterverwendbarkeit bestehender Auswertungslogik durch SSAS-Tabular-Modell
  • Nahtlose Integration von Altdaten aus Cubeware und neuen ERP-Daten aus Business Central
  • Flexibler Zugriff auf das Datenmodell von unterschiedlichen Frontends (z. B. Cubeware, Microsoft Power BI)
  • Benutzeroberfläche angelehnt an die bekannte Cubeware-Oberfläche für hohe Benutzerakzeptanz
  • Mehrsprachige Reportdarstellung durch SSAS-Übersetzungsfunktionen
  • Stabile, automatisierte Datenintegration via SSIS
  • Row Level Security für gezielte Datenfreigabe je Benutzer
  • Zentrale Rollen- und Rechteverwaltung über Active Directory Gruppen
Markus Stecher, Bereichsleiter Organisation & Operations, Brimi – Milchhof Brixen Gen. u. landw. Ges

Statement des Projektverantwortlichen auf Kundenseite

Markus Stecher, Bereichsleiter Organisation & Operations, Brimi – Milchhof Brixen Gen. u. landw. Ges.

Die Umstellung unseres Reportings von Cubeware auf Power BI in Kombination mit dem neuen ERP-System Business Central war ein bedeutender Schritt für unser Unternehmen. Besonders wichtig war uns dabei, die gewohnte Funktionalität und Struktur beizubehalten – was consultnetwork hervorragend gelungen ist.

Dank der neuen Lösung können wir jetzt Daten aus dem alten und neuen System gemeinsam analysieren, ohne Medienbrüche oder manuelle Zwischenschritte. Die Umsetzung eines zentralen Data-Warehouse, das stabile Tabular Model und die flexible Oberfläche in Power BI sorgen für ein Reporting, das sowohl leistungsstark als auch benutzerfreundlich ist.

Die Berichte wurden so gestaltet, dass sich unsere Mitarbeitenden, die viele Jahre mit Cubeware gearbeitet haben, schnell zurechtgefunden haben. Gleichzeitig profitieren wir nun von den modernen Möglichkeiten und der breiten Integration von Power BI. Wir bedanken uns bei consultnetwork für die hoch professionelle, partnerschaftliche und flexible Zusammenarbeit.

Referenzbericht Brimi - Milchhof Brixen (273,3 KiB)

Quicklinks

Navigation überspringen
  • Unternehmen
    • Unternehmen Übersicht
    • Management
    • Standorte
    • Karriere/Jobs
  • Beratung
    • Beratung Übersicht
    • Controlling-Strategy-Konzept
    • Controlling-Strategy-Planung
    • Controlling-Strategy-Reporting
  • CPM-Software
    • CPM-Software Übersicht
    • BusinessPlanner
    • Lucanet
    • CCH Tagetik
    • Microsoft BI
    • SAP BI
    • Cubeware BI
    • Power Apps
  • Referenzen
  • Termine
  • Blog
  • Downloads

Interesse?
Fragen Sie uns!

Ihre Daten werden ausschließlich zur Bearbeitung und Beantwortung Ihrer Anfrage verwendet. Weitere Informationen finden Sie unter Datenschutz

Mag. Mario Rosenfelder

Geschäftsführer (CEO)

+49 8031 58180 11
+43 463 219095
office@consultnetwork.com

Jetzt Newsletter abonnieren!

Mit Ihrer Anmeldung zum Newsletter bleiben Sie auf dem Laufenden: Freuen Sie sich jeden Monat auf spannende Neuigkeiten, bevorstehende Live-Webinare und unsere neuesten YouTube-Veröffentlichungen. Durch die Anmeldung zum Newsletter stimmen Sie unseren Datenschutzrichtlinien zu.

Fußbereich

Kontakt

+49 8031 58180 11
+43 463 219095
office@consultnetwork.com

Social Media

Standorte

Rosenheim nähe München
Klagenfurt

Termine

Live-Webinar

Power BI Connector für CCH Tagetik

am 05.05.2026, 14:00–14:30

Jetzt anmelden Power BI Connector
für CCH Tagetik

Online-Workshop

Ihr Plan mit Power BI und Power ON von insightsoftware in einem Tag!

am 06.05.2026, 09:00–16:00

Jetzt anmelden Ihr Plan mit Power BI und Power ON von insightsoftware in einem Tag!

Aktuelles

Warum scheitern Reportingprojekte trotz guter Tools?

In den meisten Fällen liegt es nicht am Tool, sondern an der fehlenden Planung.

Sie stehen vor einem Reportingprojekt und fragen sich, wie Sie typische Fehler vermeiden können und was entscheidend für eine erfolgreiche Projektrealisierung ist?

In diesem Artikel verraten wir Ihnen, was Sie sich überlegen müssen, damit Sie Ihre Reportingprojektziele hinsichtlich Funktionalität, Timeline und Budget erreichen.

Weiterlesen … Warum scheitern Reportingprojekte trotz guter Tools?

© 2026  consultnetwork Controllingberatung und -dienstleistung GmbH – Umsetzung POSTYOU Werbeagentur

Sitemap
Impressum
Datenschutz

Cookie- & Datenschutz­einstellungen

Mit Ihrer Zustimmung möchten wir Google Analytics (anonymisierte Besucherstatistik), Google Maps (Routenplanung) und YouTube (Videos) auf unserer Website einsetzen. Dabei werden Daten (z. B. Ihre IP-Adresse) an diese Anbieter übertragen und Cookies gesetzt. Über Ihre Zustimmung würden wir uns freuen. Vielen Dank.

Impressum & Datenschutz

Schützt vor Cross-Site-Request-Forgery Angriffen.

Speicherdauer: Dieses Cookie bleibt nur für die aktuelle Browsersitzung bestehen.
Technischer Name: csrf_https-contao_csrf_token

Speichert die aktuelle PHP-Session.

Speicherdauer: Dieses Cookie bleibt nur für die aktuelle Browsersitzung bestehen.
Technischer Name: PHPSESSID

YouTube ist eine Online-Video-Plattform, auf der Nutzer Videos hochladen und anschauen können. Sie können Videos bewerten, in Playlisten speichern und kommentieren. Unternehmen können auf YouTube im Rahmen ihres Content Marketings Inhalte veröffentlichen. Zudem können sie YouTube-Videos auf ihrer Webseite einbetten.

Sobald Sie ein YouTube-Video auf dieser Website starten, wird eine Verbindung zu den Servern von YouTube hergestellt. Dabei wird dem YouTube-Server mitgeteilt, welche unserer Seiten Sie besucht haben. Wenn Sie in Ihrem YouTube-Account eingeloggt sind, ermöglichen Sie YouTube, Ihr Surfverhalten direkt Ihrem persönlichen Profil zuzuordnen. Dies können Sie verhindern, indem Sie sich aus Ihrem YouTube-Account ausloggen.

Des Weiteren kann YouTube nach Starten eines Videos verschiedene Cookies auf Ihrem Endgerät speichern oder vergleichbare Wiedererkennungstechnologien (z. B. Device-Fingerprinting) einsetzen. Auf diese Weise kann YouTube Informationen über Besucher dieser Website erhalten. Diese Informationen werden u. a. verwendet, um Videostatistiken zu erfassen, die Anwenderfreundlichkeit zu verbessern und Betrugsversuchen vorzubeugen.

Gegebenenfalls können nach dem Start eines YouTube-Videos weitere Datenverarbeitungsvorgänge ausgelöst werden, auf die wir keinen Einfluss haben.

Anbieter: Google Ireland Ltd., Gordon House, Barrow Street, Dublin 4, Ireland, Fax: +353 (1) 436 1001
Speicherdauer: Hier können Sie mehr über die Speicherdauer des Cookies erfahren: https://policies.google.com/privacy

Vimeo ist ein Online-Video-Portal. User können dort Videos hochladen, anschauen, kommentieren und bewerten. Unternehmen können auf dem Portal Videos für ihr Content Marketing veröffentlichen oder Vimeo-Videos auf ihrer Webseite einbetten.

Wenn Sie eine unserer mit Vimeo-Videos ausgestatteten Seiten besuchen, wird eine Verbindung zu den Servern von Vimeo hergestellt. Dabei wird dem Vimeo-Server mitgeteilt, welche unserer Seiten Sie besucht haben. Zudem erlangt Vimeo Ihre IP-Adresse. Wir haben Vimeo jedoch so eingestellt, dass Vimeo Ihre Nutzeraktivitäten nicht nachverfolgen und keine Cookies setzen wird.

Anbieter: Vimeo Inc., 555 West 18th Street, New York, New York 10011, USA
Speicherdauer: Hier können Sie mehr über die Speicherdauer des Cookies erfahren: https://vimeo.com/privacy

Google Maps ist ein Online-Kartendienst, über den Nutzer Straßenkarten sowie Luft- und Satellitenbilder aufrufen können. Gleichzeitig können sie darüber Routen planen und durch die Freigabe ihres Standortes ihre eigene Position ermitteln und Dritten anzeigen. Webseitenbetreiber nutzen Google Maps, um Usern Unternehmensinformationen wie Sitz, Telefonnummer, E-Mail und Bewertungen anzuzeigen.

Zur Nutzung der Funktionen von Google Maps ist es notwendig, Ihre IP-Adresse zu speichern. Diese Informationen werden in der Regel an einen Server von Google in den USA übertragen und dort gespeichert. Der Anbieter dieser Seite hat keinen Einfluss auf diese Datenübertragung. Wenn Google Maps aktiviert ist, kann Google zum Zwecke der einheitlichen Darstellung der Schriftarten Google Fonts verwenden. Beim Aufruf von Google Maps lädt Ihr Browser die benötigten Web Fonts in ihren Browsercache, um Texte und Schriftarten korrekt anzuzeigen.

Die Nutzung von Google Maps erfolgt im Interesse einer ansprechenden Darstellung unserer Online-Angebote und an einer leichten Auffindbarkeit der von uns auf der Website angegebenen Orte.

Anbieter: Google Ireland Ltd., Gordon House, Barrow Street, Dublin 4, Ireland, Fax: +353 (1) 436 1001
Speicherdauer: Hier können Sie mehr über die Speicherdauer des Cookies erfahren: https://policies.google.com/privacy

OpenStreetMap ist eine quelloffene Karte, die Unternehmen auf ihrer Webseite einbinden können, um beispielsweise ihren Unternehmensstandort anzuzeigen. User können über die Anwendung die Karte aufrufen und so zum Beispiel Routen planen.

Wir binden das Kartenmaterial von OpenStreetMap auf dem Server der OpenStreetMap Foundation aus Großbritannien, ein. Großbritannien gilt als datenschutzrechtlich sicherer Drittstaat. Das bedeutet, dass Großbritannien ein Datenschutzniveau aufweist, das dem Datenschutzniveau in der Europäischen Union entspricht. Bei der Nutzung der OpenStreetMap-Karten wird eine Verbindung zu den Servern der OpenStreetMap-Foundation hergestellt. Dabei können u. a. Ihre IP-Adresse und weitere Informationen über Ihr Verhalten auf dieser Website an die OpenStreetMap Foundation weitergeleitet werden. OpenStreetMap speichert hierzu unter Umständen Cookies in Ihrem Browser oder setzt vergleichbare Wiedererkennungstechnologien ein.

Anbieter: OpenStreetMap Foundation, St John’s Innovation Centre, Cowley Road, Cambridge, CB4 0WS
Speicherdauer: Hier können Sie mehr über die Speicherdauer der Cookies erfahren: https://osmfoundation.org/wiki/Privacy_Policy

Der Google Tag Manager ist ein Tool, mit dessen Hilfe wir Tracking- oder Statistik-Tools und andere Technologien auf unserer Website einbinden können. Der Google Tag Manager selbst erstellt keine Nutzerprofile, speichert keine Cookies und nimmt keine eigenständigen Analysen vor. Er dient lediglich der Verwaltung und Ausspielung der über ihn eingebundenen Tools. Der Google Tag Manager erfasst Daten auf der Webseite und leitet diese an die angebundenen Analyse-Tools weiter. Die Tools speichern und werten diese aus. Der Google Tag Manager speichert selbst keine Daten. Er hat darauf keinen Zugriff. Der Tag Manager erhebt lediglich Daten dazu, wie einzelne Tags verwendet werden. Der Google Tag Manager erfasst jedoch Ihre IP-Adresse, die auch an das Mutterunternehmen von Google in die Vereinigten Staaten übertragen werden kann.

Anbieter: Google Ireland Ltd., Gordon House, Barrow Street, Dublin 4, Ireland, Fax: +353 (1) 436 1001
Speicherdauer: Hier können Sie mehr über die Speicherdauer des Cookies erfahren https://policies.google.com/privacy.

Google Kalender ist ein Onlinedienst zur privaten Terminverwaltung des US-amerikanischen Unternehmens Google. Google Kalender ermöglicht das Erstellen und Bearbeiten von Kalendern mit Terminen und Erinnerungen. Nutzer können darüber Termine eintragen und andere User zu Terminen einladen. Sie können die Anwendung mit anderen Google-Diensten wie Google Drive und Google Meet verknüpfen.

Die eingegebenen Daten werden in Google Kalender für die Planung, die Durchführung, die Anzeige und ggf. für die Nachbereitung der Termine verwendet. Bei der Nutzung von Google Kalender werden personenbezogene Daten verarbeitet, gespeichert und an Google weitergegeben. Somit werden personenbezogene Daten auf den Servern von Google Calendar gespeichert.

Anbieter: Google Ireland Ltd., Gordon House, Barrow Street, Dublin 4, Ireland, Fax: +353 (1) 436 1001
Speicherdauer: Hier können Sie mehr über die Speicherdauer des Cookies erfahren: https://policies.google.com/privacy